Labor Report
Scroll down for a detailed guide on how to use this report.
Tiers: Scaling Up and above
Overview
Gives owners and admins a snapshot of jobs completed by your techs, and what you’re paying to have the work done.

Step-by-step instructions . . .
- 1
-
Filter by Date Range:
- Between two dates, creating a date range
- On, before, or after a specific date
- Last sets a time frame going into the past–last day/week/six months/two years, etc. even last hours or minutes, fully customizable
- Current lets you center on now and view by current hour/day/month/quarter, and more
- The Next option does not currently have information associated with it, so you won’t need to select it.
- Note that, if you’re charging any customers on a Per Month rate, in order to get an accurate profit calculation, you will need to select a date range that includes full months. In this case, selecting partial months will result in inaccurate profit figures.


- 2
-
Filter by Technician:
Display work completed by a specific tech, or a select set of techs. When you filter by tech, the only names that show up in the dropdown are the ones who have performed service within the selected time frame.

- 3
-
Filter by Customer:
- By customer name
- By multiple customers based on check boxes
- Make your choices and the list filters down, showing the same information as full list for the selected customers
- When you filter by customer, the only customer names that show up in the dropdown are the ones who have received service within the selected time frame

- 4
-
What you choose for filters will reflect in the following areas:
The first area gives you headline metrics, the total labor cost for your chosen date range, as well as a breakdown between cleanings and work orders.

- 5
-
The second area gives you charts to help visualize the information.
- Tech Summary also gives the full breakdown of how you arrived at your labor cost, organized by tech and job type. For even more information, click on a tech’s name and the pop-up screen will show every customer and location serviced, as well as labor cost. The information is split between tabs for completed cleanings, work orders, and skipped stops. You can use the Tech dropdown to switch between techs without having to exit this view, and the Work Order Type dropdown to select specific completed jobs.
- Note that, for service locations with Per Month labor cost, that monthly rate will be divided equally among all completed stops for that service location during the month, regardless of the date range selected to view on the report.
- Customer Summary gives full list of all customers serviced during your date range, along with a breakdown of labor cost for each completed cleaning or work order. For even more information, click on a customer’s name and the pop-up screen will show this data for each individual service location. The information is split between tabs for completed cleanings, work orders, and skipped stops. If they have multiple service locations, you can view them all or filter down to a selection. You can also use the Customer dropdown to switch between customers without having to exit this view.






- 6
-
To export data:
- Hover or click on a chart or table. Find the three dots that appear in the top right of the frame and click. This will give you options for working with the data in the chart you selected, including the ability to export it in various formats. This is useful if you want to view and analyze the information in your own way.
- If you export as a PDF or PNG, you’ll get an image of what you selected. If you export to Excel or CSV, you’ll get a table with the underlying data. These options will download the export directly to your computer.
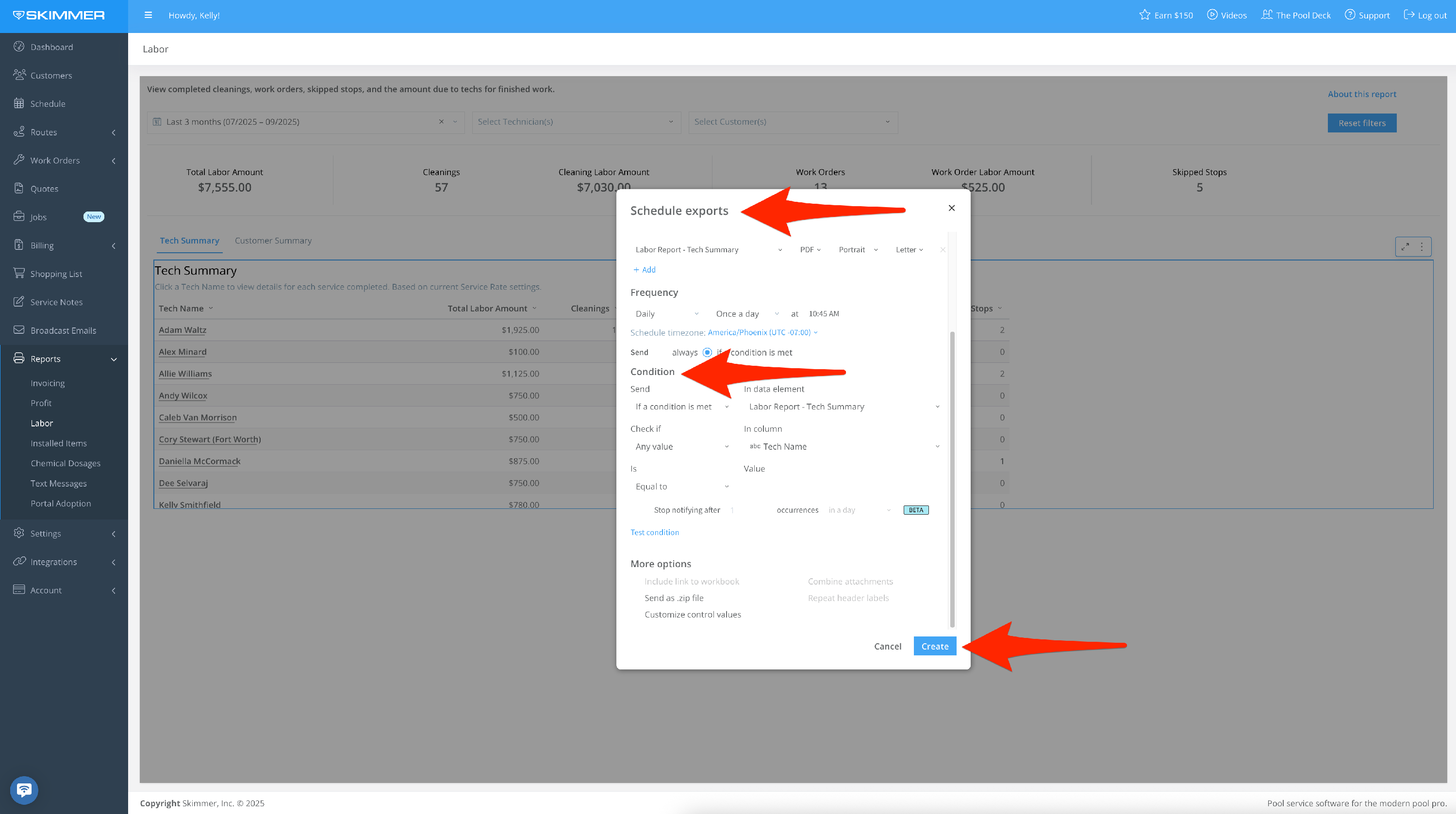
- You can also Send > Export, which also allows you email it. With the email option, you can also choose format and recipients, schedule a day and time for that email to send, and customize a schedule for a recurring email export going forward.


- 7
-
The “Alert When” option sets up an automatic export if the conditions you set are met. For instance, you can choose for the export to trigger if your cost exceeds a certain amount. The system does the monitoring of this condition for you and then triggers the export automatically. You can also select what supporting data you want to be included in the export, from a high-level summation to the whole text messages table. Once you create a scheduled export, you’ll have access to a table from which you can manage all of your scheduled exports, allowing you to edit/delete/duplicate/pause/manually send report at any time.


















